共计 265 个字符,预计需要花费 1 分钟才能阅读完成。
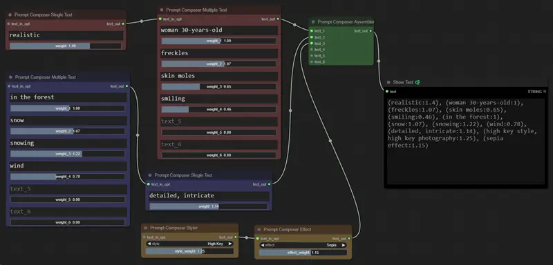
Prompt Composer 与之前介绍的 ComfyUI 插件「ComfyUI Portrait Master」相似,这个插件可以用更有逻辑和有序的方式通过链接来调整提示词顺序和内容,同时通过滑块调整权重。这个插件有包括两类节点,第一类是输入提示词不断串联并且可以通过提示词滑块调整权重。另外一类是效果和样式选择器,可以选择内置的效果和样式提示词包,同意调整权重。最后会按照连接的顺序生成完整的提示词。
GitHub 地址:https://github.com/florestefano1975/comfyui-prompt-composer

正文完
关注公众号获取最新教程
发表至:无分类
2023-12-30